你提供的照片可能用于改善必应图片处理服务。
隐私政策
|
使用条款
无法使用此链接。检查链接是否以 "http://" 或 "https://" 开头,然后重试。
无法处理此搜索。请尝试其他图像或关键字。
试用视觉搜索
使用图像搜索、识别对象和文本、翻译或解决问题
将一个或多个图像拖到此处,
上传图像
或
打开相机
将图像放到此处以开始搜索
要使用可视化搜索,请在浏览器中启用相机
English
全部
搜索
图片
灵感
创建
集合
视频
地图
资讯
更多
购物
航班
旅游
笔记本
自动播放所有 GIF
在这里更改自动播放及其他图像设置
自动播放所有 GIF
拨动开关以打开
自动播放 GIF
图片尺寸
全部
小
中
大
特大
至少... *
自定义宽度
x
自定义高度
像素
请为宽度和高度输入一个数字
颜色
全部
仅限颜色
黑白
类型
全部
照片
剪贴画
素描
动画 GIF
透明
版式
全部
方形
横版
高
人物
全部
仅脸部
半身像
日期
全部
过去 24 小时
过去一周
过去一个月
去年
授权
全部
所有创作共用
公共领域
免费分享和使用
在商业上免费分享和使用
免费修改、分享和使用
在商业上免费修改、分享和使用
详细了解
清除筛选条件
安全搜索:
中等
严格
中等(默认)
关闭
筛选器
1680×1021
Lifewire
How to Use Text Boxes in Microsoft Word
1680×1023
Lifewire
How to Use Text Boxes in Microsoft Word
1678×1020
Lifewire
How to Use Text Boxes in Microsoft Word
1500×914
Lifewire
How to Use Text Boxes in Microsoft Word
768×414
Lifewire
Working With Text Boxes in Microsoft Word
700×415
The Windows Club
Insert, Copy, Remove, Apply and Manipulate Text Boxes in Word
1536×748
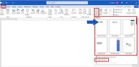
erinwrightwriting.com
How to Insert Text Boxes in Microsoft Word
1500×1500
erinwrightwriting.com
How to Insert Text Boxes in Microsof…
1024×1024
erinwrightwriting.com
How to Insert Text Boxes in Microsof…
1200×1200
pnareality.weebly.com
Linking text boxes in word - pnareality
1200×690
wordexcel.top
Making text boxes in word - Word и Excel - помощь в работе с програ…
981×481
www.maketecheasier.com
How to Insert, Format, and Link Text Boxes in Microsoft Word - Make Tech Easier
1200×690
www.maketecheasier.com
How to Insert, Format, and Link Text Boxes in Microsoft Word - Make Tech Easier
1200×677
www.maketecheasier.com
How to Insert, Format, and Link Text Boxes in Microsoft Word - Make Tech Easier
1200×690
www.maketecheasier.com
How to Insert, Format, and Link Text Boxes in Microsoft Word - Make Tech Easier
1200×690
www.maketecheasier.com
How to Insert, Format, and Link Text Boxes in Microsoft Word - Make Tech Easier
1200×529
discover.hubpages.com
Using Word Text Boxes Effectively - HubPages
1200×640
discover.hubpages.com
Using Word Text Boxes Effectively - HubPages
1280×720
best-tutorials.info
A Comprehensive Guide to Inserting Text Boxes in Microsoft Word
460×345
infoupdate.org
How To Create A Box With Text In Word - Infoupdate.org
1800×945
infoupdate.org
How To Create A Box With Text In Word - Infoupdate.org
2779×1200
citizenside.com
How to Use Text Boxes in Microsoft Word | CitizenSide
750×563
wikiHow
How to Create a Text Box in Microsoft Word: 4 Steps
728×546
wikiHow
How to Create a Text Box in Microsoft Word: 4 Steps
800×600
CustomGuide
How to Insert Text Box in Word | CustomGuide
800×600
CustomGuide
How to Insert Text Box in Word | CustomGuide
800×600
CustomGuide
How to Insert Text Box in Word | CustomGuide
752×379
animalia-life.club
Word Text Box
549×322
animalia-life.club
Word Text Box
643×353
animalia-life.club
Word Text Box
558×500
animalia-life.club
Word Text Box
1024×546
candid.technology
How to add a text box in Word?
1025×481
candid.technology
How to add a text box in Word?
1025×481
candid.technology
How to add a text box in Word?
768×410
candid.technology
How to add a text box in Word?
某些结果已被隐藏,因为你可能无法访问这些结果。
显示无法访问的结果
报告不当内容
请选择下列任一选项。
无关
低俗内容
成人
儿童性侵犯
反馈